Страница 1 из 1
Изменение вида поискового поля для архивных папок
Добавлено: 22 мар 2011, 11:19
Kobo
Можно ли для папок из архива (п. 1 на рисунке) сделать, чтобы поисковое поле (п. 2 на рисунке) было таким как для папки Вхідні для архивов с входящей почтой и папки Вихідні для архивов с исходящей почтой (имело разные поля для поиска). Если да, то как это сделать?
Re: Изменение вида поискового поля для архивных папок
Добавлено: 22 мар 2011, 12:13
Гулый Роман
Можно. Вам необходимо запустить систему администрирования. Далее открыть контейнер "Хранилище категорий", выбрать ветку "Категории" и в ней найти категорию Foss.Document.IncomingLetter и скопировать ее, как показано на рисунке:

- Скопировать ссылку на категорию "Входящее письмо"
- CopyLinkToIncomingLetter.jpg (75.07 КБ) 22130 просмотров
Далее вам необходимо найти категорию FossDoc.Business logic.Nomenclature.Document. Затем необходимо раскрыть эту категорию, выбрать ветку "Родительские категории", правой кнопкой мыши раскрыть контекстное меню, выбрать пункт меню "Вставить-> Вставить ссылку", как показано на рисунке ниже:

- Вставка категоии "Входящее письмо" в категорию "Номенклатуры"
- InsertLinksIncomingLetter.jpg (70.15 КБ) 22131 просмотр
Re: Изменение вида поискового поля для архивных папок
Добавлено: 13 май 2011, 14:06
Kobo
Все сделал, как вы описали выше, поля поиска появились, однако они одинаковые как для папки Архів 2010 (вхідні) так и для папки Архів 2010 (вихідні), причем все поисковые поля касаются только параметров для входящей корреспонденции. А как быть с исходящими письмами, как производить поиск по параметрах, которые касаются их (Вид вихідного, Кореспонденти, Дата документу тощо)? И как разделить, чтобы для папки Архів 2010 (вхідні) были поисковые параметры, что касаются ее, а для папки Архів 2010 (вихідні) - свои?
Re: Изменение вида поискового поля для архивных папок
Добавлено: 16 май 2011, 14:10
Гулый Роман
Вам необходимо запустить систему администрирования. Далее выбрать в пункте меню пункт "Развертывание объектов". Далее необходимо в мастере развертывания объектов выбрать "Импорт объектов". Далее вам необходимо импортировать файл объектов и файл схемы категории как показано на рисунках ниже:

- ImportNomenclatureIncomingLetter.png (39.66 КБ) 21258 просмотров
и

- ImportNomenclatureOutgoingLetter.png (39.58 КБ) 21258 просмотров
Файлы объектов и схем категории находятся здесь :
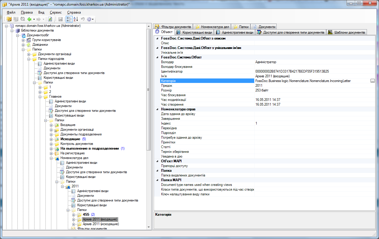
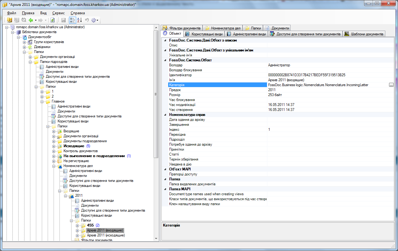
Далее, необходимо в системе администрирования в хранилище категорий найти категорию FossDoc.Business logic.Nomenclature.Nomenclature.IncomingLetter, скопировать ее в буфер и для папки Архив 2010 (входящие) заменить категорию как показано на рисунке :

- SelectCategoryForIncomingLetter.png (166.96 КБ) 21255 просмотров
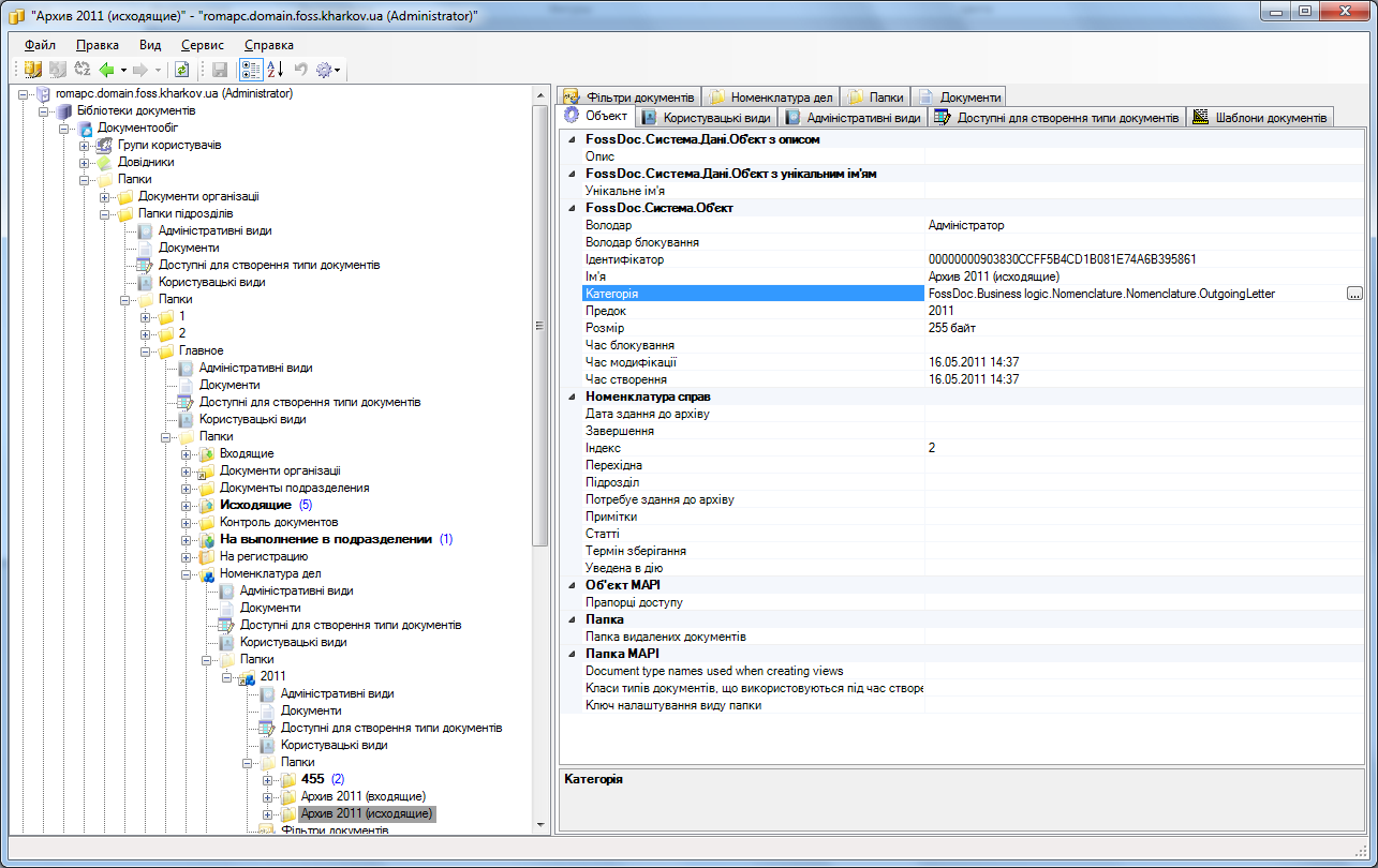
и так же для папки Архив 2010 (исходящие) в хранилище категорий найти категорию FossDoc.Business logic.Nomenclature.Nomenclature.OutgoingLetter, скопировать в буфер и заменить как показано на рисунке ниже:

- SelectCategoryForOutgoingLetter.png (143.15 КБ) 21264 просмотра
Re: Изменение вида поискового поля для архивных папок
Добавлено: 25 май 2011, 08:44
Kobo
Сделал все, как вы написали, но после этого вид окна стал как на рисунке и ни один документ не отображается. Что нам нужно исправить? Причем раньше, с предыдущей категорией, у нас было только две вкладки: Документи и Властивості папки.
Re: Изменение вида поискового поля для архивных папок
Добавлено: 25 май 2011, 09:22
Гулый Роман
Исправить необходимо следующее:
Найдите в хранилище категорий добавленные категории FossDoc.Business logic.Nomenclature.Nomenclature.IncomingLetter и FossDoc.Business logic.Nomenclature.Nomenclature.OutgoingLetter. Далее необходимо в этих категориях найти аттрибут "Документы", перейти на вкладку "Объект" и исправить идентификатор свойства на "0x360F" как показано на рисунках ниже

- ChoseePropertyIncoming.png (179.36 КБ) 21219 просмотров

- ChoseePropertyOutgoing.png (184.34 КБ) 21222 просмотра
Затем, нужно настроить профиль для пользователей. В системе администрирования в "Служебных справочниках" найдите "Профили". В профилях укажите "профиль для пользователей", в него необходимо добавить эти две категории как показано на рисунках ниже

- Add.png (76.03 КБ) 21220 просмотров

- AddCategoryInProfile.png (105.5 КБ) 21218 просмотров
Далее, в правом окне в списке категорий найдите категории "Папка номенклатуры дел для входящего письма" и "Папка номенклатуры дел для исходящего письма" и настройте как показано на рисунках ниже

- ProfilIncoming.png (192.76 КБ) 21219 просмотров

- ProfilOutgoing.png (192.68 КБ) 21215 просмотров